# ChatGpt-Cosplay_WeChat风格 **Repository Path**: apebyte/qp_chatgpt ## Basic Information - **Project Name**: ChatGpt-Cosplay_WeChat风格 - **Description**: 可自定义性格的,微信聊天风格的 ChatGpt包装程序,可轻松部署供他人使用😎 - **Primary Language**: C# - **License**: MIT - **Default Branch**: master - **Homepage**: None - **GVP Project**: No ## Statistics - **Stars**: 9 - **Forks**: 2 - **Created**: 2023-03-03 - **Last Updated**: 2024-03-10 ## Categories & Tags **Categories**: Uncategorized **Tags**: None ## README
自3月份以来,由于国内访问ChatGpt遭到DNS污染,导致无法直接访问ChatGpt官网,所以我做了这个程序。
这是一个支持自定义人设的ChatGpt包装程序,但是需要注意的是,它并不是免登录的,对于非官方接口模式(网站逆向),你需要每隔一段时间魔法上网前往ChatGpt官网登录后复制Cookie 中的token 并更新到配置文件中,它才能继续工作 ;对于官方接口模式,你需要拥有官方ApiKey或者PawanOsman 的ApiKey,见https://github.com/PawanOsman/ChatGPT 。由于内部API依赖第三方chatgpt代理服务器,所以偶尔会出现请求繁忙是正常的。
若没有账号的,可以百度搜索 "chatgpt 账号" 获取一些共享的账号使用
ApiKey可以去三方网站购买
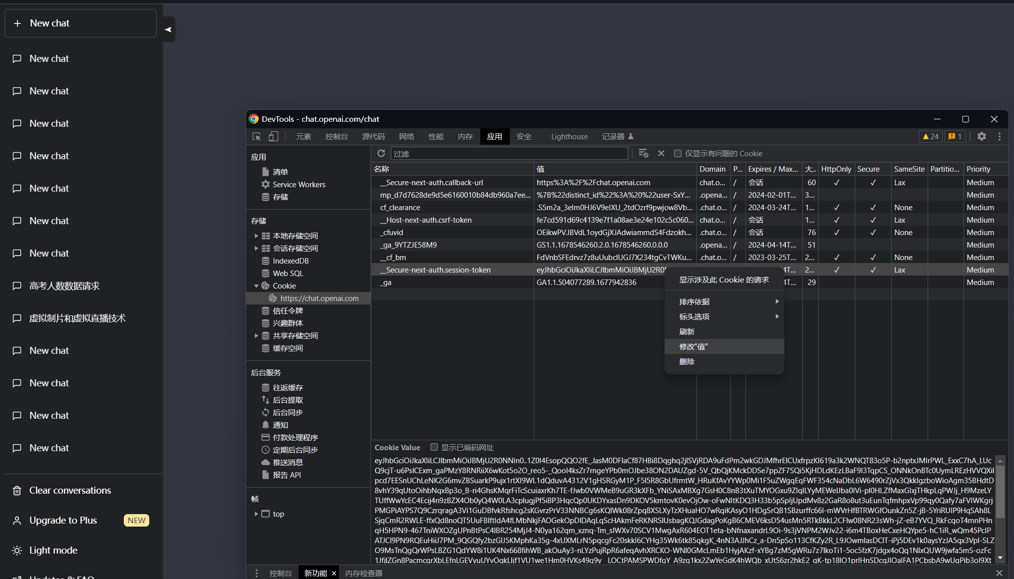
## 演示 ✨  ## 配置方法 ✍️ 需要安装 [.net 7 运行环境][下载 .NET 7.0 (Linux、macOS 和 Windows) (microsoft.com)](https://dotnet.microsoft.com/zh-cn/download/dotnet/7.0),也可以在发行版直接下载整合包(集成了运行环境,缺点是文件体积较大) ### 非官方接口模式(暂时无法使用) 1. 开启魔法上网 去 [ChatGpt](https://chat.openai.com/chat) 登录后复制token(如图),复制到 [appsetting.template.json](./server/ChatGpt_WebApp/appsettings.template.json) 的 TokenPool.SessionToken 节点  2. 编辑 [appsetting.template.json](./server/ChatGpt_WebApp/appsettings.template.json) 编辑 Characters 节点定义想要的性格模型即可,注意性格ID不能重复 3. 将 appsetting.template.json 重命名为 appsetting.json 4. 找到 ChatGpt_WebApp.exe ,双击run,然后打开浏览器访问 ### 官方接口模式(默认选项) 注意📢: 目前官方key默认使用的是第三方免费代理服务器,风险请自行甄别,要修改见配置文件 1. 获取APIKEY,可用的ApiKey有两种,分别为官方的key:"sk-xxxx" 和 PawanOsman的key:"pk-xxxx"见 https://github.com/PawanOsman/ChatGPT ,程序将根据前缀自动选择服务器 2. 将apikey 填入 appsettings.json 中的 TokenPol中 ## 免责声明 📝 本程序不会上传,搜集使用者的ApiKey,唯一的安全隐患您只需甄别安全的第三方代理服务器,无法保证它们不搜集,泄露你的ApiKey。所以尽量使用私人代理服务器。若您的ApiKey在使用过程中泄露造成您的资金损失。与本人无关。 ## 鸣谢 📢 感谢 [PawanOsman](https://github.com/PawanOsman) 提供的 [ChatGPT.Net](https://github.com/PawanOsman/ChatGPT.Net) Nuget包,并免费开放代理服务